A new month has started...no data is shown in my application window...why?

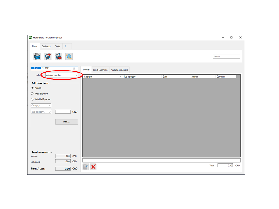
The Household Accounting Book shows by default the data of the current month only. If it is a new month in which you have not entered any data yet, no data will be shown in the tables.


To show you existing data you can (1) - either select a date in a previous month in the date selector or (2) - choose a different timeframe (e.g. selected year) in the show drop down menu...


As a new feature of Version 9.0, the drop down menu text will also intelligently take your input...e.g. you can start typing for example "3 mon" - then hit Enter. The data will automatically be adapted to show the last 3 months of your data...Try it out with different input strings like "half year" etc...